Semantic Search, Hybrid Retrieval, and RAG—Built on TiDB
Store embeddings, run similarity search, and filter results with SQL in one distributed database—so AI applications retrieve accurate, up-to-date context without managing separate vector stores.

A Unified Foundation for Accurate AI Retrieval
TiDB brings semantic search, structured filtering, and live application data together—so retrieval stays accurate, consistent, and ready for real-world AI workloads.
Semantic Search on Live Data
Run similarity search directly on fresh operational data instead of stale indexes or duplicated vector stores.

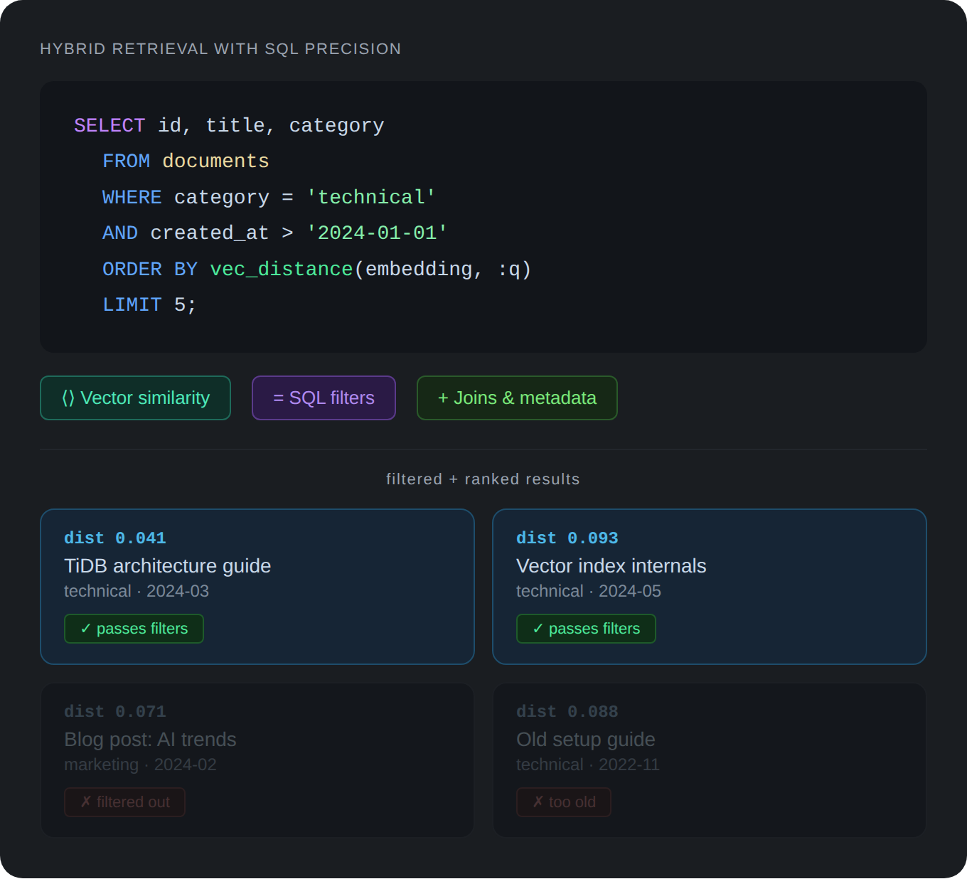
Hybrid Retrieval with SQL Precision
Combine vector similarity with relational filters, joins, and metadata-aware queries using familiar SQL—without separate search infrastructure.

Distributed Scale for Production RAG
Handle growing embeddings, queries, and concurrent AI workloads with TiDB’s distributed architecture and transactional consistency.

Everything You Need to Build Retrieval and RAG Apps
TiDB integrates vector storage, hybrid querying, and scalable execution in a single system—making it straightforward to build production-ready retrieval workflows.
Native Vector Storage and Indexing: Store embeddings alongside application data and query them using similarity search.

Trusted by leading AI teams
Start Building with TiDB Vector Search
Explore documentation, tutorials, and best practices for semantic search and RAG applications.
Vector Search Documentation
Complete guide to vector storage, indexing, and similarity queries in TiDB.
RAG Application Tutorial
Build end-to-end retrieval augmented generation workflows with TiDB and LLMs.
Best Practices Guide
Optimize embedding storage, indexing strategies, and query performance for production.
Ready to Build Accurate AI Retrieval?
Start with TiDB Cloud free tier and explore vector search capabilities today.


